Moderner Daten­austausch
DATEV plus KanzleiDrive

Mit der DATEV-Integration verbinden Sie KanzleiDrive nahtlos mit Ihrem DMS. Starten Sie Signaturen direkt aus DATEV, automatisieren Sie Abläufe und bieten Sie Mandanten eine moderne, sichere Kommunikationsplattform.

Direkter Dokumen­tenaustausch

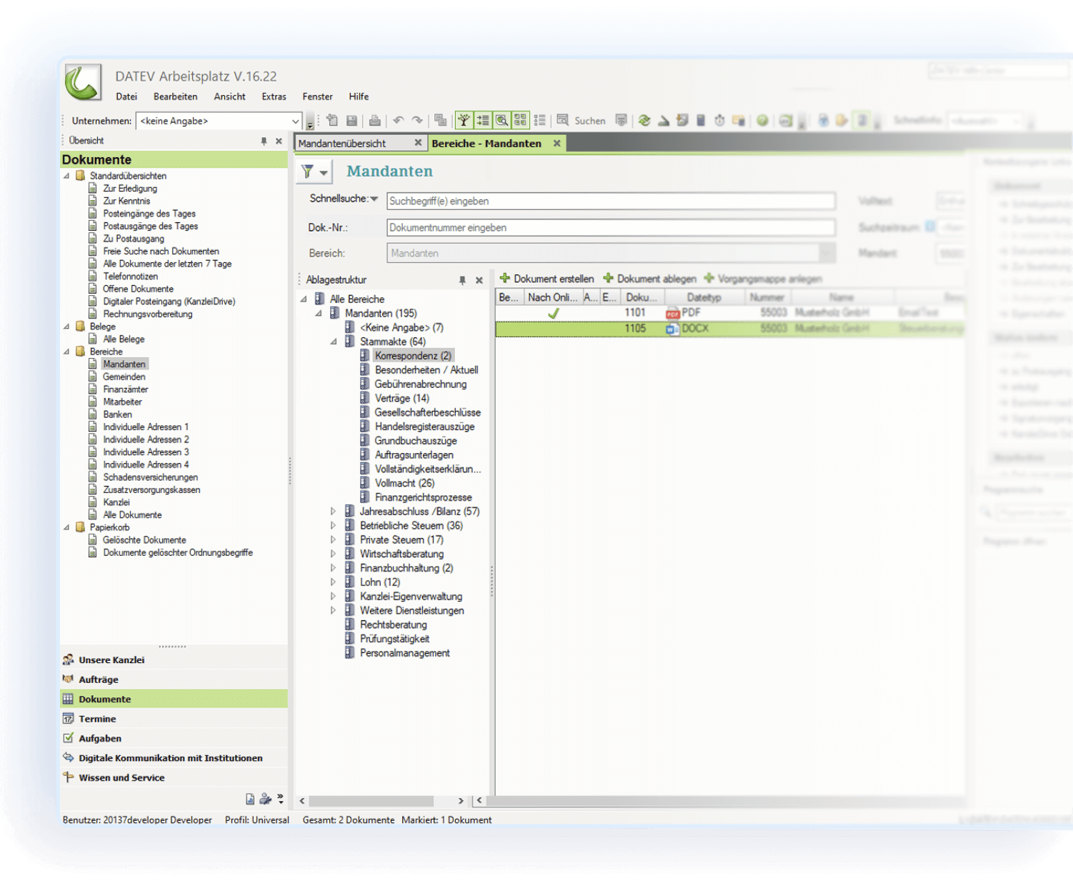
Mandantendokumente landen automatisch an der richtigen Stelle in Ihrer DATEV-Umgebung – egal ob im DMS, in DUO oder in anderen Modulen.

DATEV-Ablage-Knigge

Nutzen Sie die DATEV-Ablage-Knigge und sorgen Sie dafür, dass Dokumente stets korrekt und strukturiert abgelegt werden.

Schneller Mandan­tenimport

Übernehmen Sie Mandantendaten mit nur einem Klick aus DATEV in KanzleiDrive – vollständig und ohne manuelle Eingaben.

DATEV Schnittstellen
Alle Dokumente an einem Ort

Arbeiten Sie weiter in Ihrem bestehenden gewohnten DATEV-System und ergänzen Sie KanzleiDrive als einfache Benutzeroberfläche für und zu Ihren Mandanten. Sparen Sie Zeit und Kosten – mit unserer einfachen und modernen Plattformlösung.

Ordnervorlagen im DMS

Erstellen Sie Vorlagen für verschiedene Mandantenarten – z. B. JA, ESt oder FiBu – und automatisieren Sie die Ordnerstruktur per Synchronisation.

Smarter Import von Mandanten

Importieren Sie Mandanten und weisen die entsprechende DMS Ordnervorlage sowie zuständige Mitarbeiter zu.

Meine Steuern/ DUO

Synchronisieren Sie Dokumente automatisch mit DATEV Unternehmen online und Meine Steuern, für eine lückenlose Ablage.

Nahtlos verbunden
mit Ihren Tools

KanzleiDrive integriert sich direkt in Ihre bestehende IT-Landschaft. Über geprüfte Schnittstellen zu DATEV DMS, DokABL, DUO, Meine Steuern, Rechnungswesen u.v.m. wird der Datenaustausch sicher, schnell und zuverlässig. So vermeiden Sie doppelte Arbeit und behalten Ihre Prozesse in einem System im Griff.

Einfacher Zugriff
Maximale Sicherheit

Dank der DATEV SmartLogin und DATEV SmartCard Integration melden sich Mandanten und Kanzleimitarbeiter bequem mit bestehenden Zugängen an – ganz ohne zusätzliche Passwörter. Für noch mehr Sicherheit steht eine 2-Faktor-Authentifizierung bereit. So verbinden wir komfortables Arbeiten mit höchsten Sicherheitsstandards.

Effizienter arbeiten
mit der DATEV-Schnittstelle

Sehen Sie selbst, wie KanzleiDrive Ihre Prozesse mit DATEV optimiert. Wir zeigen Ihnen die Integration Schritt für Schritt – interaktiv in einer Demo oder im Webinar.

Integrierte Signatur­lösung
Ohne Medienbruch und Zeit­verlust

Starten Sie den Signaturvorgang direkt aus Ihrer DATEV-Umgebung. Keine ausgedruckten Dokumente mehr – kein langes Warten auf die Post. Signieren Sie und Ihre Mandanten rechtssicher und DSGVO-konform in KanzleiDrive. Die signierten Dokumente werden außerdem automatisiert wieder in Ihrer DATEV-Umgebung abgelegt. 

OPOS-Liste & Klärungskonten
Automatisierte Rückfragen aus DATEV leicht gemacht

Verwandeln Sie offene Posten (OPOS-Liste) und Rückfragen aus Klärungskonten automatisch in klare Aufgaben für Ihre Mandanten. Fehlende Belege? Mandanten laden sie zentral hoch – die Synchronisierung mit DATEV erfolgt nahtlos und in Echtzeit.

  • Alle Aufgaben an einem Ort, übersichtlich sortiert
  • Direkte Belegzuordnung ohne Medienbrüche
  • Automatische Archivierung, sobald eine Buchung ausgeziffert ist

Dokumententransfer aus dem DMS
Mit nur einem Klick

Senden und empfangen Sie Dokumente mit nur einem Klick – von der Dokumentenablage sowie dem DMS zu KanzleiDrive oder umgekehrt. Dank Zugriff auf die Ablage-Knigge und optionaler Autosynchronisation landen Mandantendateien stets automatisch im passenden Ordner.

Ihre Fragen – unsere Antworten
DATEV-Schnittstelle bei KanzleiDrive

Wie funktioniert die DATEV-Integration mit KanzleiDrive?

Die Schnittstelle verbindet KanzleiDrive direkt mit Ihrem DATEV-System. Dokumente, Stammdaten und Signaturvorgänge können automatisiert übertragen und in der DATEV-Umgebung an der richtigen Stelle abgelegt werden.

Ist die Integration sicher und DSGVO-konform?

Ja, alle Daten werden nach höchsten Sicherheitsstandards übertragen und ausschließlich in deutschen Rechenzentren gespeichert. KanzleiDrive erfüllt die Anforderungen der DSGVO sowie die DATEV-Sicherheitsrichtlinien.

Muss ich zusätzliche Software insta­llieren, um die Schnittstelle zu nutzen?

Nein, die Integration läuft komplett über KanzleiDrive. Sie benötigen lediglich Ihre bestehenden DATEV-Zugangsdaten, um die Verbindung herzustellen.

In welche DATEV-Produkte kann ich Daten und Dokumente übertragen?

Die Schnittstelle unterstützt u. a. DATEV DMS, DATEV Unternehmen online (DUO) und weitere relevante Anwendungen, sodass Ihre Daten immer am richtigen Ort landen.

Können Mandanten auch direkt über DATEV eingebunden werden?

Ja, Mandanten können auf Wunsch automatisch in DATEV angelegt werden – inklusive aller relevanten Daten, Dokumente und Unternehmensverflechtungen.

Welche Vorteile bringt mir die DATEV-Integration konkret im Alltag?

Sie sparen Zeit durch automatisierte Abläufe, vermeiden doppelte Datenerfassung und schaffen für Ihre Mandanten eine moderne, benutzerfreundliche Plattform für den sicheren Datenaustausch.

Das All-in-One Tool für Ihre Kanzlei
Lernen Sie auch unsere anderen Funktionen kennen

Digitalisieren Sie gemeinsam mit uns Ihren Arbeitsalltag: Für weniger Dokumentenchaos in Papierform, mehr elektronische Signiervorgänge und schnellere Mandantenonboardings.

Buchen Sie Ihr Demo-Webinar:

Ihre digitale Kanzlei mit KanzleiDrive

Werfen Sie mit uns einen Blick in die Zukunft von digitalen Kanzlei­prozessen und erfahren Sie, wie KanzleiDrive Ihnen dabei helfen kann, mit Ihren vorhandenen Ressourcen noch effizienter und erfolgreicher zu werden.

Wir stellen Ihnen die vielfältigen  Funktionen von KanzleiDrive vor:

– Effizientes Dokumentenmanagement
– Aufgabenmanagement
– Digitale Signaturen
– Automatisierte KYC-Prozesse
– DATEV-Integration
– KanzleiDrive-App